Lightweight PHP editor and PHP IDE

Designed to make you more productive

Rapid PHP editor is a faster and more powerful PHP code editor for Windows combining features of a fully-packed PHP IDE with the speed of the Notepad. Rapid PHP is the most complete all-in-one software for coding PHP, HTML, CSS, JavaScript and other web development languages with AI assistance and tools for debugging, validating, reusing, navigating and formatting your code. What's new in the Rapid PHP editor version 2025?

Download
Version 18.6 | Windows
License Agreement | How to uninstall?
Purchase Now
One-time fee of just $59.95

In the mix of programs I tested Rapid PHP editor easily separated itself form the pack. There were plenty of programs that had 85% of the features I wanted and needed but Rapid PHP was everything.

— Jon Henderson, Ecreativeworks, Inc.
More More happy customers

Why switch today?

  • Start coding faster
    Rapid PHP editor combines speed of a simple code editor and power of a full-size IDE allowing you to work much faster.
  • Switching is easy
    Interface and behavior is consistent with other editors. All essential features are right where they should be.
  • Fully customizable
    You can adjust text editor, menus, toolbars, shortcut keys and everything else to fit your needs perfectly.

Why Rapid PHP editor?

  • Faster startup
    Unlike with other bulky PHP IDEs, you do not have to wait while it loads.
  • No clutter
    Rapid PHP editor is quick, clean and lightweight. It is very powerful, yet not stuffed with useless buttons or panels.
  • Superb FTP/SFTP/FTPS features
    Upload/update your online website files in just a few clicks.
  • A lot of integrated tools
    Syntax checkers, validators, debuggers, beautifiers, prefixizers etc.

True all-in-one PHP IDE

When compared to other PHP editors and IDEs, Rapid PHP is also easily the most powerful PHP code editor and PHP IDE in terms of HTML, CSS and JavaScript support with loads of helpful tools for all languages.

Powerful AI features *

AI-powered assistant can help you generate, modify and optimize code automatically, as well as find answers and solve coding challenges right within the comfort of your code editor.

Beginner-friendly

Just learning to code PHP? Welcome aboard! Rapid PHP editor is really simple to work with yet powerful enough to give you a learning edge.


Top

Detailed feature list

Text editor

  • Syntax highlighting
    HTML, CSS, JavaScript, VBScript, PHP, Python, XML, WML, Perl, SQL, Apache, SASS, LESS
  • Advanced text editor
    Line numbering, gutter, margin, word wrap, block select and more
  • Unicode support
    UTF-8, UTF-8 without BOM, UTF-16
  • Code minimap
  • Code folding
  • Line highlighting
  • Split editing
  • Macro recorder

Search & navigate

  • Go to anything
    Instantly jump to any file, symbol, word or line
  • Multi-highlighting
    All instances of the selected text are highlighted
  • Search and replace
    Quick search, detailed search, regular expressions, detailed results and more
  • Search and replace in files
  • Superb navigation
    Advanced bookmarks and quick jumps between recent places
  • Bracket highlighting
  • HTML tag highlighting
    Easily detect matching and missing tags

Keystroke savers

  • Auto-close brackets
  • Auto-close quotes
  • Smart Copy and Cut
    If nothing is selected, word at cursor is cut/copied (usual shortcuts)
  • Smart Paste
    If nothing is selected, word at cursor is replaced (default shortcut Shift+Ctrl+V)
  • Emmet plugin

User interface

  • Flexible tab-based interface
    Draggable and dockable tabs, multi-monitor support
  • Quick interface switching
    Hide/show all side panels with a single key
  • Detailed customization
    Workspace layout, keyboard shortcuts, text editor behavior, toolbars and menus etc.

Language tools

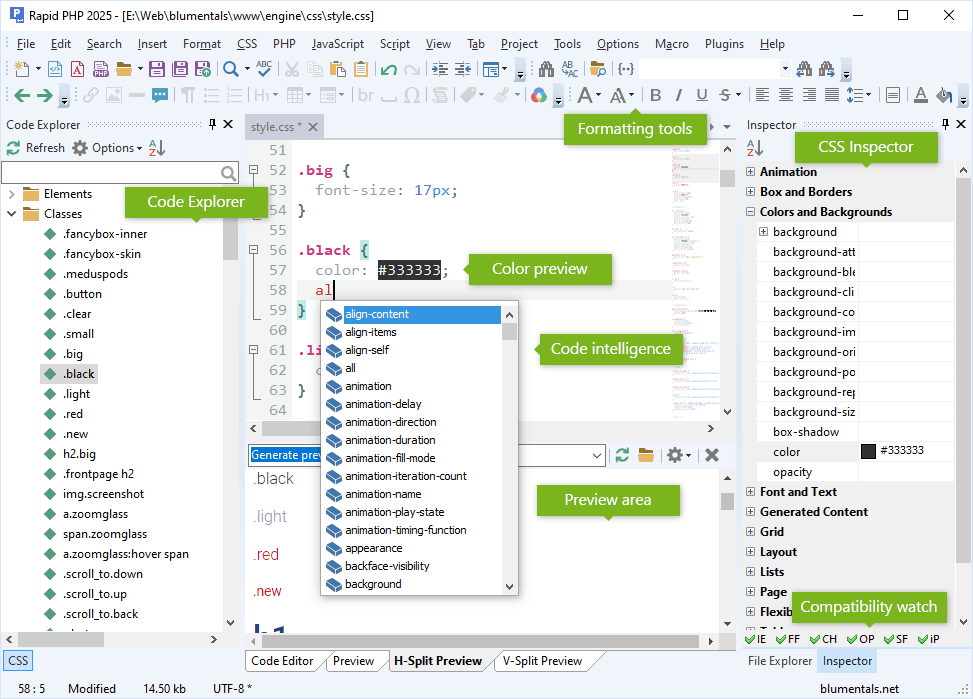
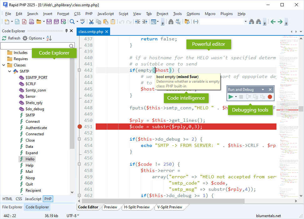
  • Code intelligence
    HTML, CSS, JavaScript, PHP, Smarty
  • Code explorer/navigator
    HTML, CSS, JavaScript, PHP
  • Integration with online reference
    HTML, CSS, JavaScript, PHP

HTML and CSS

  • HTML and CSS inspector
  • HTML assistants
  • HTML tag auto-close
  • CSS assistants
    box editor, gradient editor, shadow editor
  • Inline color preview in CSS
  • Support for mobile development
    viewport assistant, CSS media queries
  • Support for Google fonts
  • HTML and CSS code beautifier
  • CSS prefixizer
  • CSS minifier
  • SASS and LESS support
  • Integration with W3 validators
    HTML and CSS
  • Integration with CSS HTML Validator
  • Integration with HTML Tidy for HTML5
  • Framework support
    Bootstrap 3, Bootstrap 4, Bootstrap 5

JavaScript

  • JavaScript framework support
    jQuery, React, Vue.js
  • JavaScript code beautifier
  • JavaScript code minifier
  • Integration with JSHint

PHP

  • Realtime PHP syntax checker
  • PHP debugger (xDebug)
    Built-in web server and zero-configuration package available
  • PHP framework support
    Laravel, CodeIgniter, Symfony, Yii, Nette, Prado, CakePHP, WordPress
  • Smarty support
    with code intelligence
  • PHP code beautifier
  • PHP 8 ready

Other languages

  • Apache .htaccess file support
    Apache syntax highlighting

AI-powered assistance *

  • Integrated AI-Chat / AI assistant
    Claude Sonnet, OpenAI GPT, DeepSeek and others
  • Automatically write, modify, validate code
  • AI-prompt history & library
  • Quick, one-click commands
    Check, Explain, Simplify, Add Comments
  • AI chat history
    Save and review previous conversations
  • Project-wide AI tools
    AI can work with all project files, not just individual code fragments

File management

  • Built-in file explorer
  • Edit/save directly on FTP/SFTP/FTPS server or quickly publish all changed files
  • Built-in FTP/SFTP/FTPS browser
  • Project management
    Maintain separate projects, search within project, publish changes with a single click
  • SVN and Git integration
    with TortoiseSVN and TortoiseGit
  • One-click HTML publishing
    Publish HTML file and all linked files (images, css, js) get uploaded too

Preview

  • Built-in preview
    Chrome and Edge rendering, split-screen mode, screen-size testing
  • XRay for HTML/CSS
  • One-click preview in web browser
  • Preview via web server
    external or built-in

Plugin support

  • Add your own features by writing plugins
    plugins can be written in JScript and can utilize powerful Chromium engine
  • Plugin catalog

Other

  • HTML color picker
    Pick-from-screen feature, file colors, project colors, color palettes, lightness adjustment, rgb/rgba/hsl/hsla support
  • Inline ToDo
    with TODO, FIXME and CHANGED markers
  • Multi-item clipboard
  • Code snippet library
    Code templates, assignable shortcuts
  • Quick SQL explorer
    MySQL, PostgreSQL, Firebird, SQLite etc.
  • Portable mode
    Run from USB stick
  • Easy settings import/export
  • Crash recovery system
  • Diff tool integration

Free Download

Download Rapid PHP editor

Purchase Now

One-time fee of just $59.95